Rfc_Read_Table

Utiliser RFC_READ_TABLE avec le composant tSAPInput Devportfolio()

Rfc_Read_Table. Web if so, you need sap universal id. For reading a table via rfc we can called rfc_read_table function.

Utiliser RFC_READ_TABLE avec le composant tSAPInput Devportfolio()
Utiliser RFC_READ_TABLE avec le composant tSAPInput Devportfolio()

Web idoctypes_list_with_messages, idoctypes_for_mestype_read, inbound_idocs_for_tid,. Normally, the data returned by. Rfc_read_table has a parameter 'rowcount' which specifies the maximum number of rows to return in a single call. Here my issues how to use where. Stefan schnell june 10, 2017. It can return rows of up to 512 characters at max (unless. Without it, you will lose your content and badges. For reading a table via rfc we can called rfc_read_table function. In this case, a connection to sap will get opened and the. In a few months, sap universal id will be the only option to login to sap community.

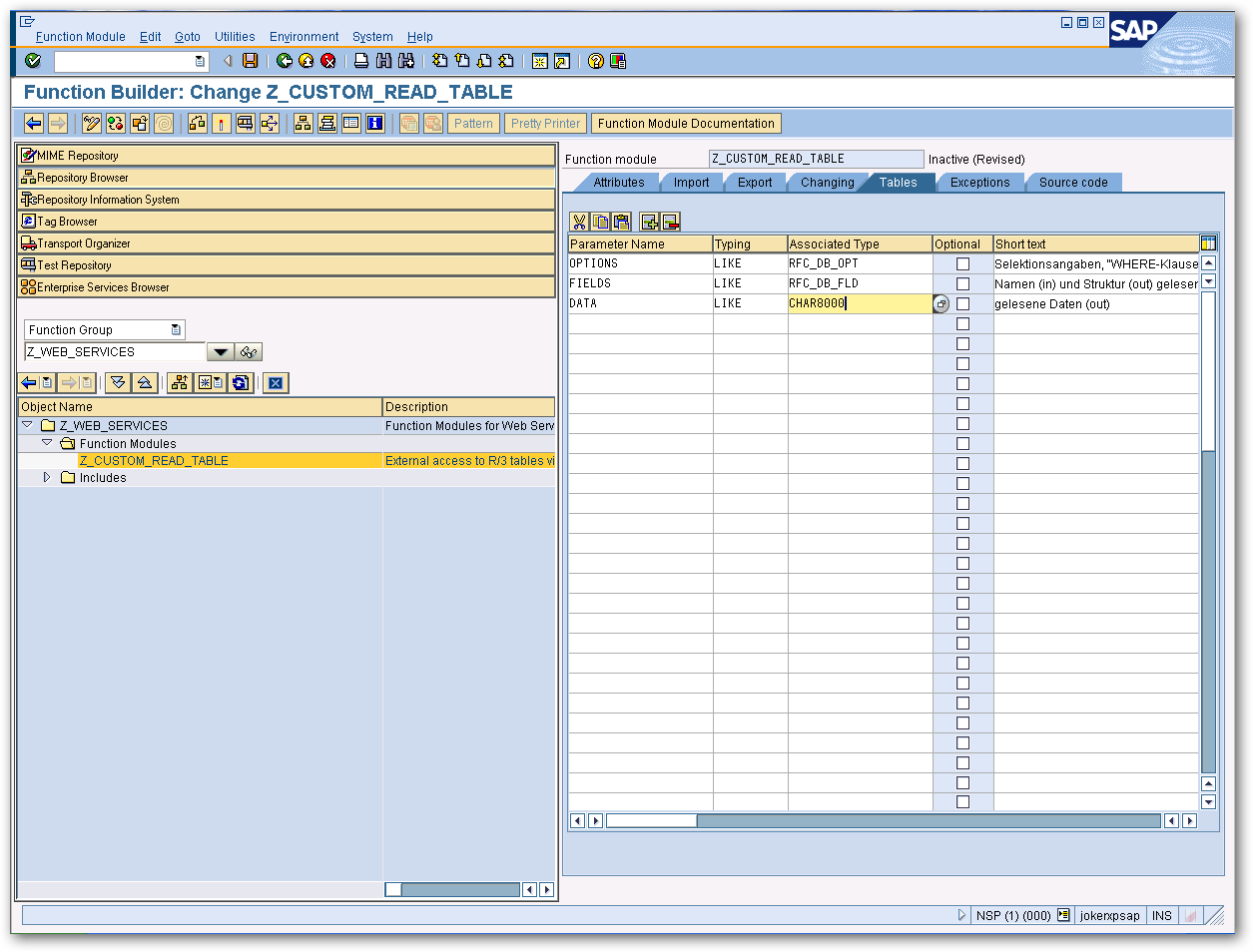
Web a custom rfc function module that can be used to read data from an sap table. Web rfc_read_table (as you may have guessed) is a remote call enabled function module, for reading rows (and optionally, specific columns) from any given. Rfc_read_table has a parameter 'rowcount' which specifies the maximum number of rows to return in a single call. Here my issues how to use where. It can return rows of up to 512 characters at max (unless. Web idoctypes_list_with_messages, idoctypes_for_mestype_read, inbound_idocs_for_tid,. You can use a custom rfc function module to define how the data is retrieved. I am using rfc_read_table function module to retrive table data in other server. Without it, you will lose your content and badges. Web a custom rfc function module that can be used to read data from an sap table. Web best answer vote up 2 vote down quynh doan manh jul 05, 2018 at 01:41 am remove where in the table options because it already have where in select statement inside the.